利用Cloudflare workers搭建免费邮件管理系统
前言
首先你要注册一个域名,如果你要拿来注册一些网站或者游戏比如steam不要用 top xyz 这种廉价域名有可能会网站被当临时邮箱拦截
项目地址:https://github.com/net5705632/cloud-mail
演示地址:https://510777.xyz
官方教程地址:https://doc.skymail.ink/
1 绑定域名
注册账号登录到cloudflare 控制台,开始绑定域名(如果你已经绑定好了可以直接跳到第二步)


选择免费的计划

设置dns

不同的厂商的修改dns都差不多,这里以华为云为例

设置完成后可能要等几分钟,期间可以刷新浏览器看有没有完成

完成后的界面
这样子账户主页就会显示你的域名了,域名绑定完成
2 创建worker项目
到项目仓库fork项目代码到你的仓库


这样子仓库就会复制到你那边了

回到cloudflare控制台,找到workers页面导入你的github仓库代码



设置启动目录

等待构建部署完成

构建完成后的页面

这时候项目就会出现在worker列表了,点击名字进入可以查看和设置

3 设置环境变量
服务还需要设置一些环境变量和绑定数据库才能正常运行

添加以下变量,注意domain是json类型的,管理员账号之后需要你在注册页面注册
| 变量名 | 值 | 类型 | 作用 |
|---|---|---|---|
| domain | [“你的域名”], 示例:[“mornglow.top”],多域名 [“doamin1”,”domain2”] | JSON | 网站会使用这个域名作为邮箱域名 |
| admin | 管理员的邮箱,示例:admin@mornglow.top | 纯文本 | 对应的用户变成管理员 |
| jwt_secret | 随便输入一串字符串,示例:Z7f!xPq8mV@L2bC$r9X&N1t | 纯文本 | 登录身份令牌的安全密钥 |

设置完成自定义域名和环境变量的样子

4 绑定数据库
找到左侧菜单存储和数据库,创建kv数据库,数据库名字随意

创建d1数据库,数据库名字随意 位置选择离你近的地方

回到worker设置界面绑定刚刚创建的数据库 d1数据库 变量名为 db kv数据库 变量名为 kv

浏览器输入https://你的自定义域名/api/init/你绑定的的jwt_secret 会自动初始化数据库(如果之前部署过只会更新不会覆盖原有数据)

浏览器输入你绑定的自定义域名网站已经能打开了,注册登录了

5 启用邮件接收
设置完成后才能接收邮件了
回到cloudflare控制台,点击菜单账户主页,再点你的域名

菜单栏会发生变化



启用电子邮件


设置转发到worker


设置完成的样子

测试接收邮件

6 附件收发
设置完这一步后才能接收附件和发送附件,如果你不需要可以跳过
回到上一级菜单,找到r2对象存储,创建存储桶

桶名字可以随便填 位置选择离你近的地方

设置自定义域名


自定义域名添加到项目设置里面

回到worker绑定刚才创建的r2存储桶
r2存储桶 变量名为 r2

7 邮件发送
使用第三方服务resend发送邮件
浏览器输入resend.com注册

添加域名




等待验证完成

验证完成后的样子

创建apiKey



回到项目网站设置

设置邮件状态回调接口

回调接口 https://你的项目自定义域/api/webhooks


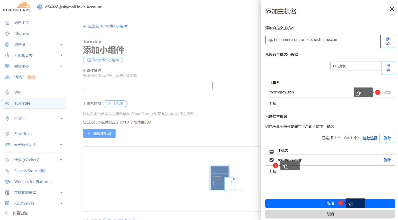
8 人机验证
设置这一步后可以开启人机验证,防止网站被机器人批量注册
菜单栏找到 turnstile


添加你的域名

名字随意

复制这两个密钥

回到项目设置页面设置密钥

9 TG和其他邮箱转发
在TG搜索找到这个人

创建机器人并且获取token
给机器人一条发消息

浏览器输入 https://api.telegram.org/bot你的机器TOKEN/getUpdates 获取chat_id 如果获取不到就再给机器人发几条消息

设置token 和 chat_id

转发到其他服务商邮箱 在cloudflare验证邮箱

设置邮箱

教程完结
